You are here: Start » Program Examples » WebHMI Runtime for Linux Code Reading Demo

WebHMI Runtime for Linux Code Reading Demo

Aim:

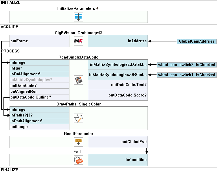
The task of this example is to prepare an application based on WebHMI creation. The application initializes camera parameters, grabs an image using GigE Vision filters, reads codes, and displays the result of the inspection on the WebHmi.

Input:

Images are acquired by GigEVision_GrabImage filter.

Output:

An application with a WebHMI interface that displays the results of the inspection in a web browser:

Hints:

In the following articles, you can find information about designing WebHmi and the Event Handling mechanism:

Solution (AVS):

  1. In the InitializeParameters macrofilter, adjust ExposureTime, Gain and WhiteBalance with GigEVision_SetRealParameter and GigEVision_SetEnumParameter filters.
  2. Add filter ReadSingleDataCode and connect two checkboxes to inputs inMatrixSymbologies.DataMatrix and inMatrixSymbologies.QRCode.
  3. Create an Event handler OnButton1_Click and Global Parameter GlobalExit(bool). In the event handler, use WriteParameter and modify global to True.
  4. Use ReadParameter to acquire GlobalExit value. At the end of the Main macrofilter, place Exit. Connect it with the value of GlobalExit.

Macrofilter Main

Macrofilter InitializeParameters

Event handling macrofilter OnButton1_Click

Further Readings