You are here: Start » Program Examples » ModbusTCP Communication - advanced
ModbusTCP Communication - advanced
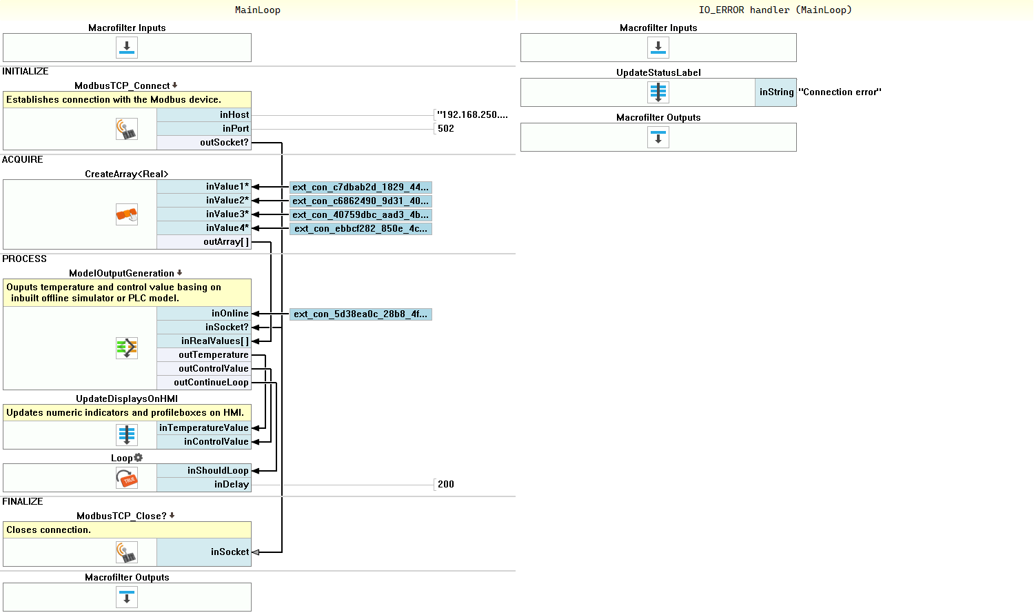
This is the advanced version of the Modbus TCP connection example. It requires a real modbus server or simulator. Details are described in the "Using Modbus TCP Communication" application note.
Solution (AVS):
Macrofilter MainLoop.

Macrofilter ModelOutputGeneration(False).

Macrofilter ModelOutputGeneration(True).

Macrofilter ModbusTCP_ReadWrite.

Further Readings
- Working with Modbus TCP Devices - This article describes the basic concept of working with Modbus TCP devices.
