You are here: Start » Program Examples » HMI Change Logging
HMI Change Logging
Aim:
The aim of this example is to show how the HMI Change Logger control works. Click here to learn more about this control.
Output:
All text information is saved to a log_file.txt file, located in the project folder. There, you will also find up to three new sample images, generated each time a new circle is created or its color is modified within the application.
Hints:
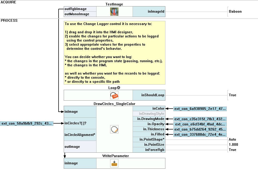
To use the Change Logger control, it is necessary to:
- drag and drop it into the HMI designer,
 - enable the changes for particular actions to be logged using the control properties,
 - select appropriate values for the properties to determine the control's behavior.
 
You can decide whether you want to log:
- the changes in the program state (pausing, running, etc.),
 - the changes in the HMI,
 
as well as whether you want the records to be logged:
- directly to the console,
 - or directly to a specific file path
 
Solution (AVS):
Macrofilter Main.

Macrofilter ChangerLogger_SaveResultImage.

Further Readings
- HMI Controls - List of HMI controls.
 
