You are here: Start » Program Examples » ModbusTCP Communication - advanced
ModbusTCP Communication - advanced
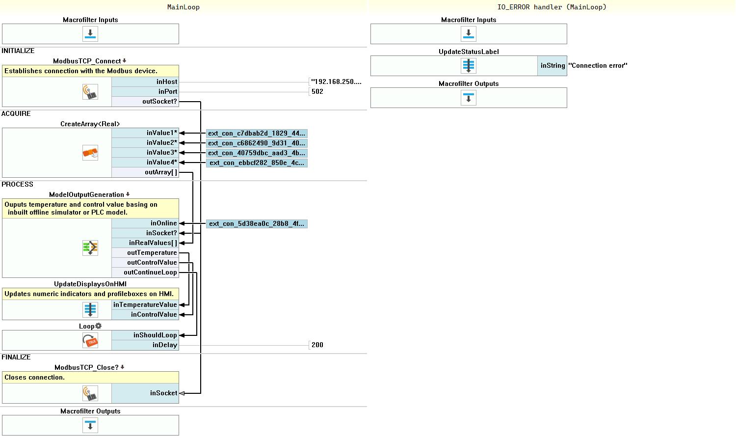
This is the advance version of the Modbus TCP connection example. It requires a real modbus server or simulator. It is described in the "Using Modbus TCP Communication" application note.
Solution (AVS)
Macrofilter MainLoop.

Further Readings
- Working with Modbus TCP Devices - This article describes the basic concept of working with Modbus TCP devices.
