You are here: Start » Program Examples » HMI Change Logging
HMI Change Logging
Aim
The aim of this example is to show how the HMI Change Logger control works. Click here to learn more about this control.
Output
All text information is saved to a log_file.txt file, located in the project folder. There, you will also find up to three new sample images, generated each time a new circle is created or its color is modified within the application.
Hints
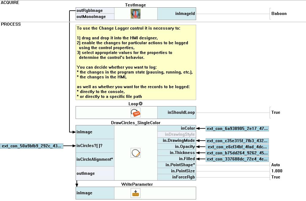
To use the Change Logger control it is necessary to:
- drag and drop it into the HMI designer,
- enable the changes for particular actions to be logged using the control properties,
- select appropriate values for the properties to determine the control's behavior.
You can decide whether you want to log:
- the changes in the program state (pausing, running, etc.),
- the changes in the HMI,
as well as whether you want for the records to be logged:
- directly to the console,
- or directly to a specific file path
Solution (AVS)
Macrofilter Main.

Further Readings
- HMI Controls - List of HMI controls.
