You are here: Start » Tutorial Exercises » Bottle Inspector Part 2: Measuring Liquid Level (bottles_2_level)
Bottle Inspector Part 2: Measuring Liquid Level (bottles_2_level)
Aim
Extend the "Bottle Inspector Part 1" program with measurement of the liquid level for each bottle.
Input
- A set of images of bottles.
- An array containing one coordinate systems for each bottle.

Images are stored in
bottlesdirectory.
Output
Add a new filter that returns for each single bottle:
- A point that represents the liquid level (as Point2D),
- A boolean value that shows if the liquid level is correct (as Bool).

Hints
Start by creating a coordinate system for each bottle, so that we can define liquid level measurement as a local operation that will be repeated in multiple coordinate systems. Use a CreateCoordinateSystemFromPoint filter with its input connected to the outStripes.Point1 output.
The pixel intensity profile along a line segment (oriented from top to down) crossing the liquid level looks like this:

As we can see in the profile, there is a peak that represents a bright border between the liquid and the empty part of a bottle. Note that this might be counter-intuitive, but the liquid is actually not much brighter than the empty space above it. This peak in the profile starts with a dark-to-bright transition, or a raising edge. To find this edge we use a ScanSingleEdge filter.
Since version 5.0, the new Results control (located in the panel at the bottom-right of the program window) allows you to continuously keep track of the values returned by the currently selected filter(s) as well as perform quick real-time Pass/Fail analyses based on the criterion described within the Limits parser. If this control is not visible you may enable it through View » Results)
In the image below you can see that at the ScanSingleEdge filter, 25 out of 31 (or 80,65%) bottles detected in the images during the inspection exhibited the Y coordinate value lower or equal to 205. Hover your cursor over the question mark in order to find out what other kinds of criteria can be parsed into the Limits box.

Solution (AVS)
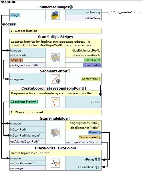
Start with the program created in the "Bottle Inspector Part 1" tutorial.
-
Add a SegmentCenter filter and connect outStripes output form the ScanMultipleStripes with inSegment input.
-
Create a coordinate systems from outCenterPoint using a CreateCoordinateSystemFromPoint filter.
-
Add a ScanSingleEdge filter with:
- inImage input connected with the input image.
- inScanPathAlignment input connected with the local coordinate system.
This filter will be executed in the array mode.
-
Define a scan path:
- Open the Path editor on the inScanPath input.
-
Create a scan path using a coordinate system from the inScanPathAlignment input. It is shown in the picture below.

-
Expose the Point Y property of the outPoint output of the ScanSingleEdge filter.
-
Click on the ScanSingleEdge filter and go to the results control (results control was described in Hints section of this tutorial). Check in Y Coordinate and enter <=205 in the Limits column.

-
(Optional) Use DrawPoints_TwoColors to draw obtained results on the image.
Macrofilter Main performs a bottle inspection.

Further Readings
- 1D Edge Detection - The article explaining how edge detection filters work.
- Formulas - Detailed information about using formulas.
- Local Coordinate Systems - This article describes basic concept of using the coordinate systems.
