You are here: Start » Program Examples » Dynamic Template Matching
Dynamic Template Matching
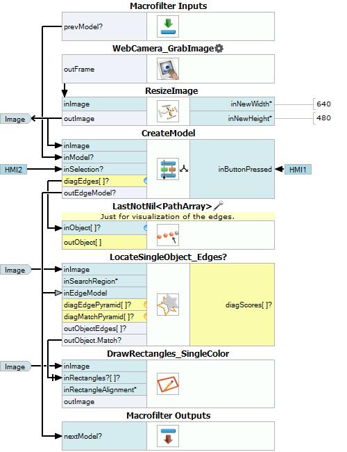
Macrofilter Main

Macrofilter MainLoop

Used Filters
| Icon | Name | Description |
|---|---|---|
| CreateBoxRegion | Creates a rectangular region corresponding to a given box. | |
| LocateSingleObject_Edges | Detection of an object whose outlines are sharp and rigid. Often one of the first filters in a program. | |
| CreateEdgeModel | Dynamic creation of models in the runtime environment (normally they are created interactively in Studio). | |
| DrawRectangles_SingleColor | Draws rectangles on an image with a single color. | |
| LastNotNil | Returns the last value passed that existed. | |
| ResizeImage | Enlarges or shrinks an image to new dimensions. | |
| WebCamera_GrabImage | Not recommended for industrial operation. |
