You are here: Start » Program Examples » Cap
Cap
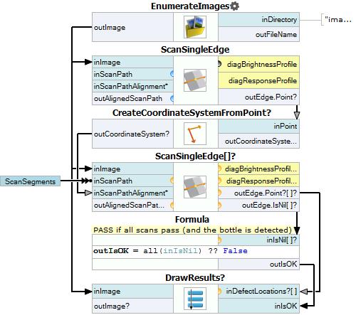
Macrofilter Main

Macrofilter DrawResults

Used Filters
| Icon | Name | Description |
|---|---|---|
| ChooseByPredicate | E.g. to choose GREEN color to visualize correct objects or RED to visualize defective ones. | |
| EnumerateImages | Emulates image acquisition with images stored on disk. | |
| CreateBox | Creates a box. | |
| DrawStrings_TwoColors | Draws strings (text) on an image with two colors, depending on the status of each string (usually: green or red for pass/fail status). | |
| ScanSingleEdge | Very fast detection of an object (e.g. horizontal displacement of a bottle) and simple measurements (e.g. liquid level in a bottle). | |
| CreateCoordinateSystemFromPoint | Most often used to define an object alignment from results of 1D Edge Detection or Blob Analysis. | |
| DrawRectangles_SingleColor | Draws rectangles on an image with a single color. |
