You are here: Start » Program Examples » Seat Mount
Seat Mount
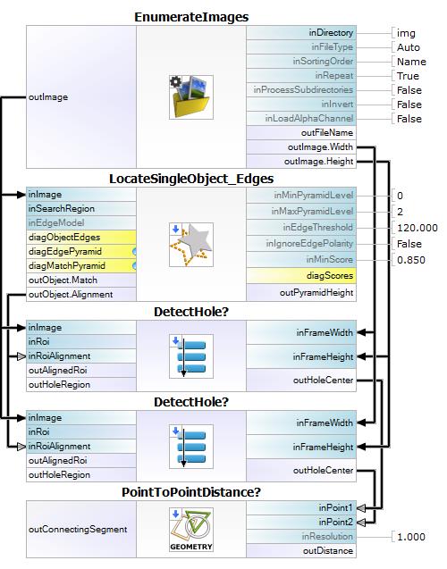
Macrofilter Main

Macrofilter DetectHole

Used Filters
| Icon | Name | Description |
|---|---|---|
| EnumerateImages | Emulates image acquisition with images stored on disk. | |
| CreateRectangleRegion | Creates a region corresponding to a given rectangle. | |
| LocateSingleObject_Edges | Detection of an object whose outlines are sharp and rigid. Often one of the first filters in a program. | |
| ThresholdToRegion | Extraction of a region of objects that can be defined by a salient brightness. | |
| PointToPointDistance | Measures the distance between two points. | |
| RegionMassCenter | Computes a point with coordinates equal to the average coordinates of the region's pixels. |
